NTQQ (Windows)
IDA分析
QQ NT Windows 数据库解密+图片/文件清理:本仓库使用 IDA debugger 完成了逆向分析到解密的全过程,并实现了图片与文件清理。
IDA下载(吾爱破解提供)
QQ NT Windows 数据库解密+图片/文件清理
笔者测试时使用的 QQ 版本:9.9.3-17412
经验证的 QQ 版本:9.9.3-17749 9.9.12-26339
找到数据库 passphrase
- 解压IDA压缩包,双击打开
ida64.exe,选择new, 在弹出的资源管理器界面中定位到 QQNT 安装目录下的./versions/{version}/resources/app文件夹,其中{version}为 QQNT 的版本号。在右下角过滤器中选择全部文件,单击wrapper.node文件,并点击右下角的 "Open" 按钮。
wrapper.node文件路径说明
早期 Windows QQ_NT 版本 wrapper.node 文件位于 ./resources/app/versions/{version} 文件夹中
保持默认导入选项,点击 "OK" 按钮。如果有弹出让选择PDB文件相关提示框点击 "No"。等待文件加载完成。
分析时间较长,请耐心等待
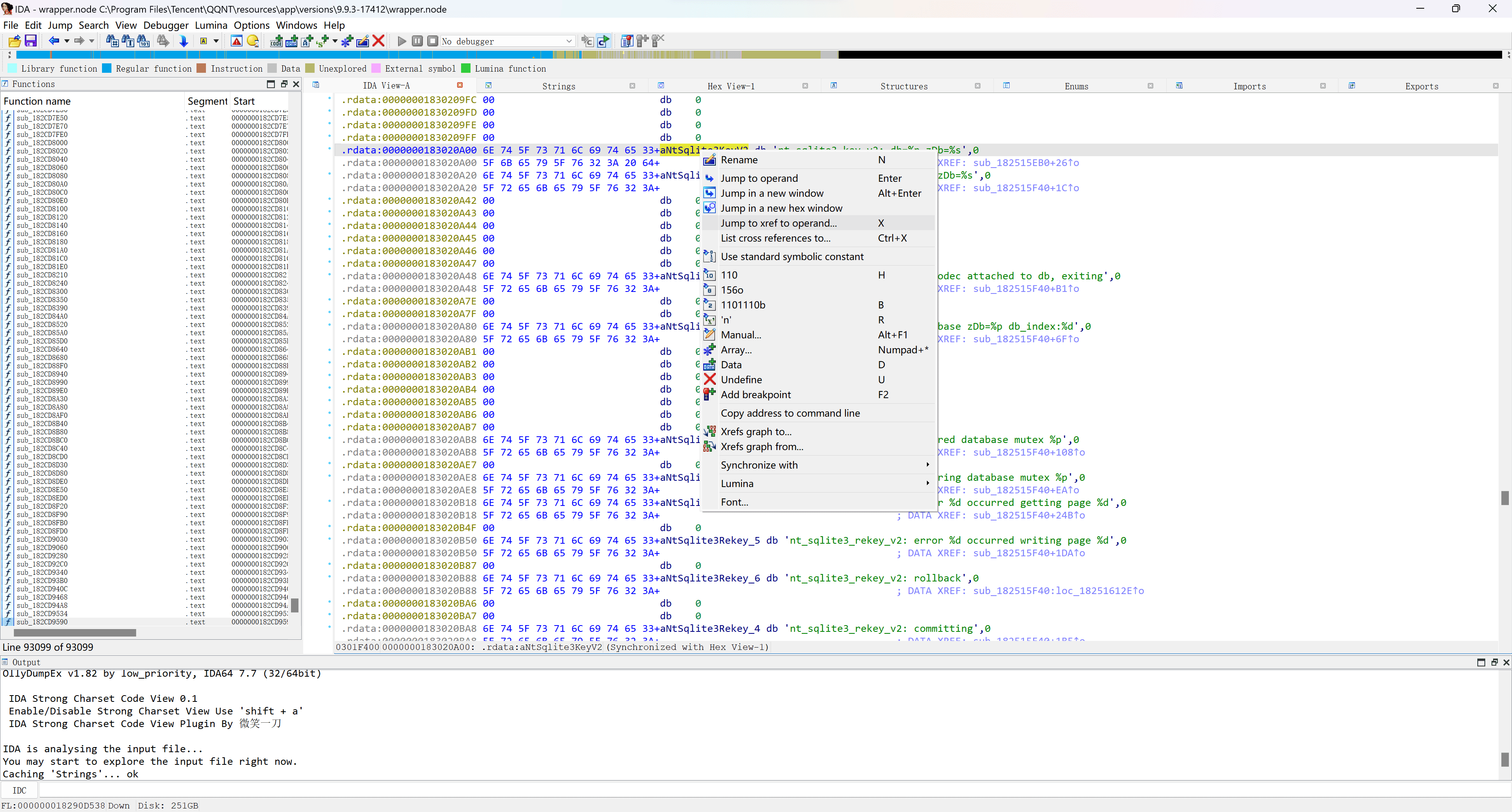
分析完成后打开 Strings 视图(如果没有同时按 shift + F12 或按图片示例打开),CTRL+F搜索 nt_sqlite3_key_v2: db=%p zDb=%s 字符串, 双击 nt_sqlite3_key_v2: db=%p zDb=%s 一行,跳转到 IDA View-A 标签的对应行。


在 IDA View-A 标签中,单击
nt_sqlite3_key_v2的名称aNtSqlite3KeyV2,按快捷键 X 打开交叉引用窗口。双击第一条结果,转到引用位置。
或者右键此处点击Jump to xref to operand..
JumpOpXref 后发现在
按下 F5 反编译此函数, 如果有弹出窗口点击 "Yes"。等待反编译完成。单击引用语句的左侧蓝色圆点添加断点。

退出 QQ 并重新打开,但不要登录。在上端工具栏右侧选择Local Windows debugger
在 IDA 中点击顶部导航栏 "Debugger" 中的 "Attach to process..." 菜单项, 从列表最后开始找到第一个 QQ.exe进程,双击打开。
如果等待附加进程时QQ已经无响应了(卡在登录界面无法点击),等待加载完成后按快捷键 F9 继续运行。
点击登录 QQ,此时成功在断点处停下,打开一个 Locals 视图(Debugger->Debugger windows->Locals)查看参数的值 
- 在 a3 对应的位置右键jump to,直到看到如下图所示的 16 位字符串。
#8xxxxxxxxxxx@uJ即为我们需要的passphrase(不一定是这个格式,但总字符数是一样的)

打开数据库
请参考 NTQQ 解密数据库。
使用 frida hook
1. 定位 nt_sqlite3_key_v2:
此处采用 IDA 演示,您可以替换成您喜欢的任何反编译器

定位到字符串 nt_sqlite3_key_v2: db=%p zDb=%s

在此字符串上按x,或右键选此字符串并选择Jump to xref查看引用,进入引用的函数

记录函数地址,切换到 Hex View,复制从函数地址开始的一段字节序列,作为特征 Hex
QQ 9.9.1.15043 为
48 89 5C 24 08 48 89 6C 24 10 48 89 74 24 18 57
48 83 EC 20 41 8B F9 49 8B F0 4C 8B CA 4C 8B C1
48 8B EA 48 8B D9 48 8D 15 33 05 A0 00 B9 08 002. Hook 并找到 Key
根据 https://www.zetetic.net/sqlcipher/sqlcipher-api/#sqlite3_key 指出
sqlite3_key_v2 的签名为
int sqlite3_key_v2(
sqlite3 *db, /* Database to be keyed */
const char *zDbName, /* Name of the database */
const void *pKey, int nKey /* The key */
);其中对我们有用的是 pKey 和 nKey
作者本人采用 frida hook
根据 repo 提供的脚本略加修改,很容易得到我们需要的 pKey 和 nKey
(如果你对如何修改有疑问,可以使用 msojocs/nt-hook 中给出的完整脚本。注意,编译此脚本需要你的系统安装有 Node.js 环境,但编译得到的.js文件可以直接运行。注意,本仓库最新版本可能不能在 Windows 平台下直接使用,请自行根据 commit 信息找到可用版本(比如超链接给出的版本),或自行更改相关代码。)
PS:有概率你会得到的一个长度为 20 的 key,但那不是我们想要的,可以挂上一个动态调试器来观察 key 对应的具体数据库
使用 PowerShell 脚本
仅支持 x86-64 架构。
右键开始菜单,选择“终端”或者“Windows PowerShell”。在弹出的窗口输入:
Set-ExecutionPolicy -ExecutionPolicy RemoteSigned -Scope CurrentUser
irm https://qqbackup.github.io/QQDecrypt/files/windows_ntqq_get_key.ps1 | iex你也可以单独下载windows_ntqq_get_key.ps1脚本,然后右键点击运行,或者在 PowerShell 中执行:
# 支持的参数
# -Verbose : 输出详细信息
# -NoDebugForKey: 只执行静态分析得到关键函数地址,不进行动态调试。
.\windows_ntqq_get_key.ps1使用Python脚本(暂时废弃)
(需要帮助)
先退出QQ,运行脚本,然后运行登录QQ获取密钥
社区共建
我们期待社区成员共同分享各版本的基址信息,便于后续获取密钥。如果你有兴趣参与,请按照以下方式投稿:
按照IDA分析走到步骤2,向上翻找到偏移地址
示例,QQ(9.9.20.37625)偏移地址为0x20A6E

找到后,请发送版本号和偏移地址(并配图)到 issues 。
3. 打开数据库
请参考 NTQQ 解密数据库。